万枫科技,网站建设专家
精彩内容即将展现...
本文主要面向教会万枫科技用户如何注册认证微信公众号,并完成企业认证,即使你是一个对电脑操作不熟悉的小白,也不要担心。跟着我们的教程来,一样可以完成注册。如果操作当中遇到什么问题,您也可以随时联系您的专属客服经理获取帮助。
1、电脑有浏览器、可以上网
2、企业营业执照、扫描电子版或清晰的照片
3、一个没有注册过的电子邮箱推荐QQ邮箱或者网易邮箱

打开页面后请点击页面的右上角立即注册。

在注册页面,我们要选择注册的账号类型为服务号

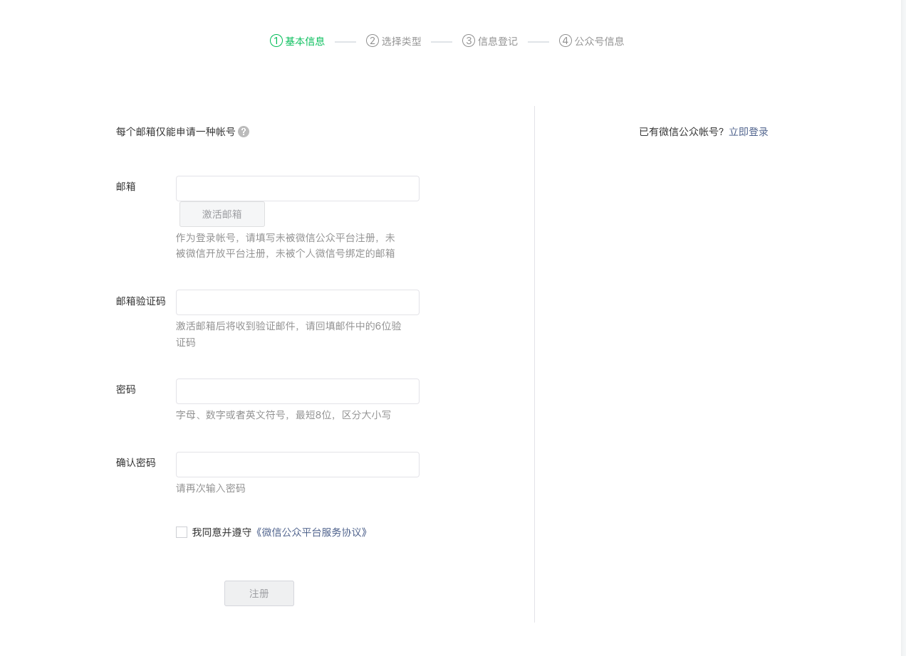
选择后会进入如下注册界面。

邮箱可以选择QQ邮箱、网易邮箱都可以,输入无误后会给您输入的邮箱发送一封邮件,里面包含一个验证码。
如果提示您:该邮箱已被占用,请更换其他邮箱。 则需要更换一个邮箱账号,说明这个账号已经注册过同类产品

确认收到验证码后,只要在页面输入验证码,在输入2次一样的密码。勾选同意条款就可以提交啦。
Tips
1、字母、数字或者英文符号,最短8位,区分大小写
2、请回填邮件中的6位验证码都是数字

通常来说,我们不用太关注注册地区,默认选择中国大陆即可下一步了。

在类型选择一定要格外注意,我们需要选择服务号类型,千万不要选错了。点击后会有二次确认,在确认类型无误后,直接确认即可。

接下来就是要提交信息了。在主体类型选择企业后,网页下面就会展开各种需要提交的资料,我们根据实际情况选择企业类型是企业还是个体工商户就好。
不要担心,企业或个体户要填写的资料都是一样的,唯一有区别的就是个体工商户最多只能注册2个帐号。

接下来的就是逐个按照要求填写了。拿出来我们的营业执照,照着逐个填写。
唯一要注意的 就是管理员信息登记。管理员信息请以本人信息添加,并需要输入手机验证码、并完成微信扫码身份验证。
创作者信息(选填) 可以不填写。
当你到了这一步的时候 就可以尽快联系您的客服经理告诉他啦。后续的步骤我们都会一步一步的全程跟进。
万枫科技,服务好每一家企业。